生成AIを組み込み劇的な開発生産性を実現する エンタープライズ・ローコードプラットフォーム 「intra-mart(R)」最新版をリリース
株式会社NTTデータ イントラマート(本社:東京都港区、代表取締役社長:中山 義人、以下:イントラマート社)は、主力製品であるエンタープライズ・ローコードプラットフォーム※1「intra-mart(R)」の最新版(2024 Spring)をリリースしたことを発表します。生成AIの組み込みを可能にする連携モジュールを中心に、ローコード開発機能のさらなる充実を図ることで、アプリケーション開発における生産性と利便性の劇的な向上を実現します。
ビジネス環境の変化に伴い、ローコード開発市場が急速な成長を遂げている昨今、デジタルトランスフォーメーション(DX)の実現に向けて、ローコードを活用した内製開発に取り組む企業が急増しています。この流れを背景に、専門的なプログラミングスキルを持たないユーザーにおいても高度なシステム開発を可能にする生成AIの活用ニーズも高まる一方で、企業独自の個性を活かし競争力を高める適切な開発プラットフォームの選択を迫られているのが実情です。
イントラマート社では、かねてよりローコード開発による業務プロセス全体の自動化・デジタル化を加速させる製品ラインナップの拡充に注力し、積極的な開発投資を行ってきました。今回のアップデートによって、生成AIとの柔軟な連携に加えて、より利用者に寄り添った利便性の高いローコード開発を実現する機能強化を行っています。
2024 Springにおける主な強化ポイント
(1) 生成AI連携モジュール[IM-Copilot]
intra-martで作成したアプリケーションに生成AI機能を手軽に組み込むことが可能です。文章・画像・音声の生成に加えてログの記録といった業務運用に必要となる機能も備わっており、様々な作業を生成AIがアシストします。これにより「アプリユーザの業務効率化」「成果物の質向上」「コンテンツ準備コストの軽減」が見込まれます。
生成AIを活用した業務システムの実現イメージ

(2) [レイアウトモード]*ローコード開発:IM-BloomMaker※2機能強化
直感的な操作で画面デザインを編集することができ、プログラミングやHTMLなどの知識が無い方でも容易にアプリケーション画面を作成することができます。レイアウトモードで作成した画面は、そのまま本格的な開発を行うデベロップモードへの切り替えができるため、要件定義や設計フェーズから開発フェーズへのスムーズな展開が可能です。
レイアウトモードの利用イメージ

(3) [データ起点テンプレート]*ローコード開発:Accel Studio※3機能強化
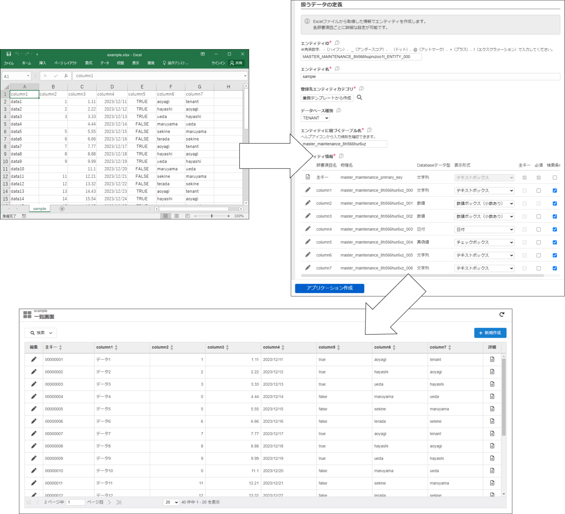
データ入力されたExcelファイルをアップロードするだけで、容易にアプリケーションを作成できます。既存のExcel資産を活かしながら、アプリケーションの作成時に必要となる手入力の作業を補完します。これにより、実際に動作する画面のモックアップやサンプル・試作品を即座に作りながら要件定義が可能となり、利用者との認識のズレを解消します。
Excelファイルを利用したアプリケーションの作成イメージ

イントラマート社は、今後も先進技術を積極的に取り入れながら、企業のビジネス変革をサポートする製品・サービスの強化に注力していきます。
※1:エンタープライズ・ローコードプラットフォームは、企業内に存在する様々な業務システムを同一のプラットフォーム上に集約し、最新のデジタル技術を活用することで、IT投資の効率化と業務プロセスの最適化・標準化を実現します。さらに、業務プロセスのフルオートメーション化をサポートする機能とAPIコンポーネント群を多数取り揃えており、スピーディかつ柔軟なローコードアプリケーション開発を可能にします。グループ企業全体での共同利用はもちろん、クラウド利用も可能です。 https://www.intra-mart.jp/whats.html
※2:IM-BloomMakerは、ドラッグ&ドロップでアプリケーション画面作成ができるローコード開発ツールです。レスポンシブWebデザインに対応しており、CSSも定義可能で自由度の高い画面を作成可能です。画面クリックで様々な処理(スクリプトの実行、APIの実行など)を定義可能で、複雑な画面を作成できます。
※3:Accel Studioは、ローコード開発を素早く立ち上げ、資材の運用やアプリケーションの管理を補助するための新機能です。intra-martの各種ローコード開発資材をまとめて「業務アプリケーション」という単位で作成・管理することで、簡便な業務アプリケーションの自動作成および一元管理を実現し、変化対応力の高い業務システムの構築を促進します。
関連リンク
・イントラマート社のローコード開発
https://www.intra-mart.jp/products/low-code.html
株式会社NTTデータ イントラマートについて
株式会社NTTデータ イントラマートは、先進的なデジタル技術の活用によるエンタープライズアプリケーション開発をサポートするプラットフォーム「intra-mart」やSaaS、コンサルティング、教育支援、システム構築などの幅広いサービスを提供しています。1998年より、当社が企画・開発した独自のシステム開発フレームワーク、業務コンポーネント群、アプリケーションシリーズは、2024年3月末時点で10,400社を超える企業へ導入されており、200社以上のパートナーとともに、企業やその従業員の満足度向上を伴ったビジネスモデルの変革を支援しています。
社名 : 株式会社NTTデータ イントラマート
代表者 : 代表取締役社長 中山 義人
設立 : 2000年2月
資本金 : 7億3,875万円
売上高 : <連結>92億5,700万円(2024年3月期)
従業員数: <連結>498名(2024年3月末時点)
事業内容: 「intra-mart」の企画・開発・販売・保守およびその導入に関する
コンサルティング・システム開発・教育の提供。
HP : https://www.intra-mart.jp/
企業・一般の方向けお問い合わせ先
株式会社NTTデータ イントラマート セールス&マーケティング本部
E-mail: contact@intra-mart.jp
※「intra-mart」は株式会社NTTデータ イントラマートの登録商標です。
※その他記載されている会社名、システム名、製品名は一般に各社の商標、又は登録商標です。




